La automatización de redes sociales se ha convertido en una parte fundamental de los flujos de trabajo digitales modernos. Con los avances en inteligencia artificial y herramientas de automatización de flujos de trabajo, ahora es posible crear sistemas escalables que generan, programan y publican contenido en múltiples plataformas con un esfuerzo manual mínimo.
Este tutorial te guía en el uso de n8nuna plataforma de automatización de flujos de trabajo de código abierto, para crear pipelines de publicación en redes sociales fiables. Ya seas desarrollador, agencia o creador de SaaS, aprenderás a diseñar flujos de trabajo que automaticen la publicación de contenido en múltiples plataformas utilizando APIs modernas.
Al final de esta guía, podrás:
- Descubre por qué n8n es ideal para automatizar flujos de trabajo en redes sociales.
- Compara las APIs nativas de redes sociales con servicios multiplataforma como Late API.
- Configura Late para la publicación automática en redes sociales.
- Crea tu primer flujo de trabajo para publicar contenido en múltiples plataformas.
- Integra la generación de contenido y archivos multimedia en tu flujo de automatización.
- Explora las plataformas de redes sociales más populares y sus requisitos de medios.
¿Por qué elegir n8n para la automatización de redes sociales?
n8n es una potente plataforma de automatización de bajo código que admite múltiples herramientas y servicios, permitiéndote crear o programar flujos de trabajo automatizados.
Constructor de flujos de trabajo visuales
n8n ofrece un editor de flujo de trabajo visual intuitivo con componentes de arrastrar y soltar que ilustran claramente las conexiones y la ejecución de cada paso en un flujo de trabajo, lo que simplifica la depuración y el monitoreo. Cuando se produce un error, puedes identificar rápidamente el paso que ha fallado e inspeccionar sus entradas y salidas.
Autoalojamiento y control de datos
n8n admite tanto implementaciones en la nube gestionadas como instalaciones autohospedadasPara equipos que necesitan un mayor control sobre la privacidad de los datos, la seguridad o la infraestructura, la opción autoalojada se ejecuta en tu servidor, sin depender de la infraestructura de terceros.
Ecosistema de integración amplio
n8n ofrece más de 1,300 integraciones preconstruidas que se conectan a servicios populares, como plataformas de correo electrónico, herramientas de mensajería, hojas de cálculo y almacenamiento en la nube, permitiéndote automatizar flujos de trabajo comunes como el envío de mensajes programados, la recopilación de leads y la sincronización de datos.
Además, n8n te permite conectarte a prácticamente cualquier servicio externo a través de APIs and webhooksEsta extensibilidad permite crear potentes flujos de trabajo de automatización que llevan a cabo procesos complejos.

Trabajar con APIs de redes sociales: ¿la forma fácil o la difícil?
Al construir flujos de trabajo de automatización en redes sociales, hay dos enfoques para integrar las APIs de redes sociales en tus aplicaciones: utilizar las APIs nativas de cada plataforma directamente o emplear un servicio de API unificado. Esta sección compara ambos enfoques y explica sus ventajas e inconvenientes.
APIs Nativas de Plataformas (El Camino Difícil)
Las APIs nativas de las plataformas son las APIs oficiales que proporciona cada servicio de redes sociales. Ofrecen un control detallado y de bajo nivel sobre las características de la plataforma, pero integrar múltiples APIs nativas puede volverse rápidamente complejo al construir flujos de trabajo de automatización multiplataforma.
Algunos desafíos comunes incluyen:
- Complejidad de autenticación por plataforma
Cada plataforma de redes sociales implementa su propio modelo de autenticación y autorización, que a menudo incluye flujos de OAuth, ámbitos de permisos y mecanismos de actualización de tokens. Gestionar estas diferencias entre múltiples plataformas añade una carga significativa a la implementación. - Manejo de límites de tasa
Las APIs nativas imponen límites de tasa específicos de cada plataforma. Sin una gestión cuidadosa de las solicitudes, lógica de manejo de errores y estrategias de reintento, los flujos de trabajo pueden superar estos límites y fallar. - Carga de mantenimiento
Las integraciones directas deben actualizarse cada vez que una plataforma cambia su API, requisitos de autenticación o versionado. Este mantenimiento continuo puede ser muy laborioso, especialmente al gestionar múltiples plataformas al mismo tiempo.
APIs de Redes Sociales Unificadas (La Manera Sencilla)
Los servicios de API unificados abstraen múltiples plataformas de redes sociales detrás de una única interfaz. Por ejemplo, la API de Late ofrece una API consolidada para conectar cuentas y publicar contenido en varias plataformas.
En lugar de gestionar integraciones separadas, trabajas con una única capa de API consistente. Late API ofrece esta capacidad con un nivel de acceso gratuito, lo que facilita el inicio sin costes de infraestructura iniciales.
Las principales ventajas incluyen:
- Integración única para múltiples plataformas
Con Late API, puedes publicar contenido en múltiples plataformas de redes sociales a través de una única integración, lo que reduce el tiempo de desarrollo y la complejidad arquitectónica. - Gestión centralizada de tokens
La autenticación, la actualización de tokens y la gestión de permisos son gestionadas por Late API, lo que minimiza la carga de seguridad y mantenimiento. - Esfuerzo de mantenimiento reducido
Late API gestiona los cambios de versión de la API y las actualizaciones de infraestructura, permitiéndote centrarte en el diseño del flujo de trabajo en lugar de la compatibilidad con la plataforma.
Las APIs unificadas, como la API de Late, son especialmente útiles para flujos de trabajo de automatización que priorizan la velocidad de desarrollo, la fiabilidad y la publicación en múltiples plataformas.

Publica contenido en múltiples plataformas de redes sociales con Late.
Late es una plataforma de programación de redes sociales todo en uno que te permite conectar tus cuentas de redes sociales y publicar publicaciones en múltiples plataformas. En esta sección, aprenderás a configurar Late para programar y publicar publicaciones en redes sociales a través de varias plataformas.
Para empezar, crea un cuenta de Late y accede.

Crea una clave API y guárdala en algún lugar de tu ordenador. La necesitaremos más tarde al conectar la API de Late con n8n.

Conecta tus cuentas de redes sociales a Late para gestionar y publicar publicaciones en todas las plataformas.

Una vez que conectes tus cuentas de redes sociales a través de OAuth, podrás comenzar a escribir, publicar y programar contenido directamente en tus plataformas de redes sociales.

Late te permite redactar el contenido de tus publicaciones y adjuntar archivos multimedia directamente desde el panel de control.

Puedes elegir cuándo se publicará tu contenido: publicar inmediatamente, programar para más tarde, añadirlo a una cola de trabajos o guardarlo como borrador.

Una vez que se publica una publicación, puedes ver su estado y previsualizarla directamente en el panel de control utilizando el enlace de la publicación.

¡Felicidades! Has creado con éxito tu primera publicación utilizando el panel de control de Late. Puedes conectar múltiples cuentas y plataformas sociales, y luego programar publicaciones en ellas desde el panel de Late.
Construyendo tu primer flujo de trabajo en redes sociales con n8n
En esta sección, aprenderás a integrar Late API, una API de programación de redes sociales todo en uno, con n8n para publicar contenido multimedia en múltiples plataformas de redes sociales.
Inicia sesión en tu espacio de trabajo de n8n y crea un nuevo flujo de trabajo desde cero.

n8n admite múltiples activadores de flujo de trabajo, incluyendo ejecución manual, eventos de aplicaciones, activadores programados, webhooks y envíos de formularios. Para este tutorial, selecciona el disparo manual opción.

A continuación, escribe Late en el campo de búsqueda de la barra lateral para localizar la API de Late.

Instala el paquete Late.

Selecciona la acción Crear Publicación en la lista de funciones de la API de Late.

A continuación, configura y conecta Late a n8n utilizando tu clave API.

Después de conectar la API de Late a n8n, introduce el contenido de tu publicación, selecciona la plataforma objetivo y activa. Publicar ahora ejecutar el paso y verificar que la publicación esté publicada.

¡Felicidades! Has creado tu primera publicación automatizada utilizando n8n y la API de Late. La imagen a continuación muestra el flujo de trabajo completo utilizado para publicar publicaciones solo de texto.

Añadiendo Archivos Multimedia a las Publicaciones
Para publicar archivos multimedia con tus publicaciones en n8n, conecta tu cuenta de Google Drive al flujo de trabajo para que puedas acceder a los archivos existentes.
Añade un nodo de Google Drive y selecciona Buscar archivos y carpetas.

A continuación, introduce el nombre de archivo exacto y filtra por carpeta para reducir los resultados de búsqueda a una carpeta específica. En las opciones del nodo, selecciona * para devolver el objeto de datos del archivo completo para que el flujo de trabajo pueda acceder a los metadatos del archivo.

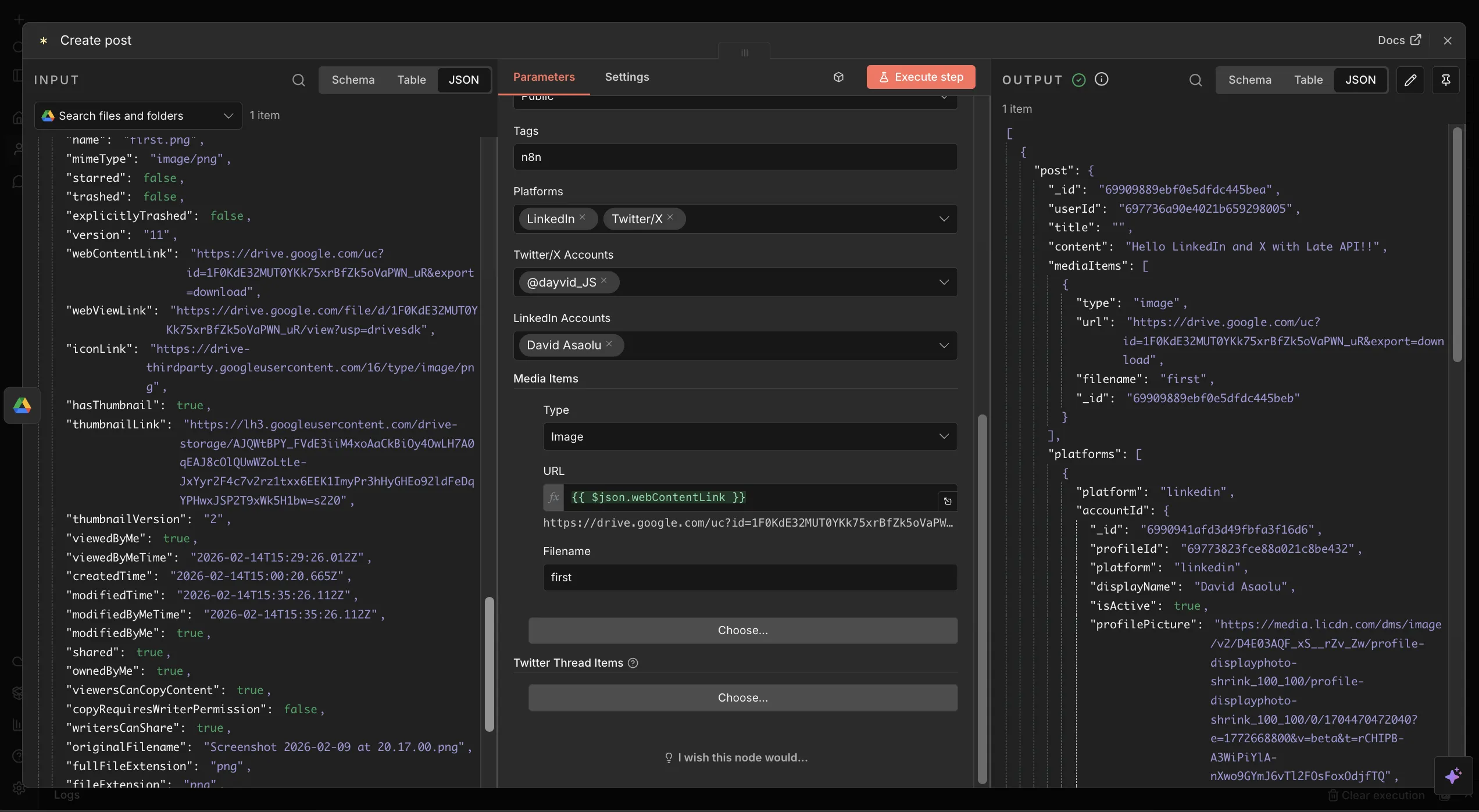
Por fin, actualización Crear Publicación paso para incluir el archivo multimedia. Establece el valor del campo multimedia en:
{{ $json.webContentLink }} // URL exacta de la imagen
La integración de la API de Late y n8n admite múltiples formatos de medios, incluidos imágenes, videos, GIFs y documentos PDF en las plataformas de redes sociales compatibles.

Puedes ampliar este flujo de trabajo aún más al integración de generación de contenido impulsada por IA or Automatización basada en RSSPor ejemplo, puedes añadir modelos de IA para generar descripciones o publicar automáticamente publicaciones desde feeds RSS, lo que te permite crear flujos de trabajo de redes sociales completamente automatizados.
Entendiendo las Plataformas de Redes Sociales Más Populares
Al crear flujos de trabajo de publicación automatizada con Late APIEs fundamental comprender que cada plataforma de redes sociales tiene sus propios formatos de contenido, limitaciones de medios y características de publicación. Estas diferencias influyen en la forma en que estructuras tus flujos de trabajo en n8n, especialmente al publicar en varias plataformas a la vez.
Late es compatible con 13 plataformas de redes sociales principales y estandariza sus APIs, pero los requisitos de medios específicos de cada plataforma, como dimensiones de imágenes, formatos de vídeo y tipos de publicaciones, siguen siendo aplicables. La tabla a continuación resume las plataformas soportadas, los tipos de publicaciones que puedes publicar y dónde encontrar sus requisitos de medios detallados.
| Platform | Post | Requisitos de Medios |
|---|---|---|
| Twitter / X | Texto, Imágenes, Vídeos, Threads | View |
| Feed, Historias, Reels, Carruseles | View | |
| Texto, Imágenes, Videos, Reels | View | |
| Texto, Imágenes, Vídeos, Documentos | View | |
| TikTok | Videos | View |
| YouTube | Videos, Shorts | View |
| Pins (Imagen/Vídeo) | View | |
| Texto, Imágenes, Vídeos, Enlaces | View | |
| Bluesky | Texto, Imágenes, Vídeos | View |
| Threads | Texto, Imágenes, Vídeos | View |
| Google Mi Negocio | Actualizaciones, Fotos | View |
| Telegram | Texto, Imágenes, Vídeos, Álbumes | View |
| Snapchat | Historias, Historias guardadas, Spotlight | View |
Próximos pasos
Hasta ahora, has aprendido a crear flujos de trabajo automatizados en redes sociales para contenido tanto textual como multimedia combinando n8n con la API de Late. Con esta base, puedes escalar desde publicaciones programadas simples hasta sistemas de publicación completamente automatizados y multiplataforma.
Late ofrece plantillas predefinidas de n8n para automatización avanzada de redes sociales, que son especialmente útiles para agencias y gestores de redes sociales que manejan docenas de cuentas de clientes, así como para desarrolladores que crean productos SaaS que requieren la publicación de contenido directamente dentro de sus aplicaciones. Con Late APIpuedes gestionar más de 50 cuentas de clientes desde flujos de trabajo centralizados, implementar canales de publicación de marca blanca y automatizar la generación de informes y el seguimiento del rendimiento.
Regístrate y consigue tu clave API gratuita para comenzar a crear tus propios flujos de trabajo listos para producción en redes sociales.
¡Gracias por leer!